简体
  • 简体中文
  • 繁体中文

热门资讯> 正文

美股市场低气压笼罩,Meta仍有上涨“基因”?

2022-07-13 21:29

 

作者 | Yiannis Zourmpanos

当许多投资者关注Metaverse以及Meta platform如何利用它时,我仍然关注它的核心广告业务。毫无疑问,随着今年下半年人们对经济衰退的担忧加剧,再加上来自TikTok的竞争加剧,预计广告增长将在风暴中减速。

投资META并非没有风险;然而,我坚信,在目前的股价水平上,股票的风险/回报比是倾斜的,有利于投资者。因此,我在高度集中的投资组合中增加了META头寸,因为该股获得了很多的买入评级。

 

01

用户增长和预期

2021年第四季度的业绩给Meta投资者敲响了警钟,该公司的日活跃用户(DAU)出现了17年历史上的首次下降。然而,2022年第一季度的业绩缓解了人们对日活跃用户增长放缓的担忧,该公司报告称该季度日活跃用户为19.6亿,比上一季度增长1.6%。此外,该公司的月活跃用户(MAU)比上季度增长0.8%,达到29.4亿,用户净增速度加快。事实上,Meta已经足够大了,投资者并不指望以目前的水平实现两位数的用户增长。

尽管欧洲市场的DAU和mau分别减少了200万和900万,但该季度的用户净增数量仍有所增长。该地区的负增长主要是由于俄罗斯政府在3月初封锁了该平台。然而,由于该国对Facebook的限制是在2022年第一季度的下半年出台的,屏蔽的全面影响并没有反映在2022年第一季度的数据中。公司管理层预计,这一影响将在2022年第二季度更加明显,导致全球MAU连续持平。

1.用户关注度去哪里了?

自2019年以来,TikTok通过短视频战略重塑了整个格局,成为了一个游戏规则改变者。不出所料,这一新趋势引起了人们的注意,并将YouTube推向了Shorts,将Meta推向了Reels。毫无疑问,TikTok报告了更高的增长,并在2021-2022年下载量最高的应用程序中排名第一。然而,Meta的Family Of Apps (FoA)仍然排在前五名,尤其是在谷歌Play, Instagram和Facebook分别排在第一和第二名。

Hootsuite的另一项研究显示,约84%的TikTok用户也使用Facebook和Instagram;因此,TikTok的竞争不应被视为FoA的替代品,而应被视为补充,因为用户可以在数字生态系统中共存。

平均花费时间(ATS)仍然是关键的kpi之一,TikTok已经证明,它可以以牺牲其他社交网络为代价转移注意力。TikTok在让消费者沉迷于短视频娱乐方面做得很好,在2022年2月的一个消费者日占据了38分钟的时间。相比之下,Meta的FoA报告称,在同一时期,Facebook和Instagram的平均睡眠时间分别为31分钟和29分钟。

TikTok从最初的15秒视频发展到60秒,现在又发展到10分钟的视频,这是一项扩大用户参与和ATS的战略举措。两个月后,TikTok拉大了差距,达到了每天近46分钟的ATS,而FoA则以30.1的ATS落后。尽管如此,Meta仍然是最大的社交网络,其两款应用的合计ATS为60。毫无疑问,TikTok的势头是非凡的,很难达到。

2.不断内卷的市场

短视频在近年来有了显著的增长,已经成为全球范围内一种流行的内容消费形式。Reels越来越受欢迎,目前约占用户在Instagram上消费时间的20%,每当用户在Feed中观看视频时,算法就会频繁地将用户推入Reels。更广泛地说,视频占据了人们在Facebook上大约一半的时间。

Reels的关键在于,该产品增加了用户粘性;虽然它确实吸引了玩家离开其他软件的时间,但它仍然是整体粘性的补充。然而,随着Meta通过其Reels产品获得吸引力,有必要注意的是,Reels目前拖累了整体收入,因为Reels的盈利还处于早期阶段。

 

02

让我们快速回到Instagram的故事

事实上,Instagram的故事在很大程度上改变了游戏规则,尽管Snapchat早在2013年10月就是第一个引入故事的平台。同样,Reels的货币化预计将在不久的将来到来,并为整体的收入贡献一定的力量。该公司管理层表示,该公司此前曾多次见证多种媒体格式的转变,最近一次是在2018年,当时人们开始更多地使用stories而不是feed。早期阶段的stories并没有很好地盈利,但管理层仍在stories上加倍投入,使它们成为主要的收入来源。

从feed到stories的转变最终实现了,并且还在继续增长。因此,考虑到Meta强大的网络和管理层在这类转型中的丰富经验,该公司完全具备条件,可以利用他们所学到的知识将短视频变现。毫无疑问,这可能需要一两年的时间,但随着用户粘性指标的增长和广告商报告的roi的提高,Reels最终将成为Meta的领先产品。

 

03

最大的变化:从由社交主导的平台到由兴趣主导的平台

Meta的管理层已经间接承认了自己的错误,转移了重心,将基于人工智能的发现引擎转向了人们的兴趣,而不是他们的社交网络。事实上,消费者的行为已经发生了变化,他们根据自己的兴趣来消费内容,尤其是短视频,更具有相关性和娱乐性。

最近,正如许多Facebook用户可能已经注意到的,顶部的标签现在混合提供了Stories和Reels,但默认选项是Reels,这是Meta大力推广的。一些人可能会认为,复制TikTok有利于短期利益和趋势,而不是社交方面,从长远来看,这可能会损害公司。然而,Meta已经表明,它可以不断发展,并迅速适应新的趋势,同时战略性地改善用户体验。因此,Meta更有可能聪明地平衡社交图谱与短期兴趣和趋势。

与Reels合作的机会是巨大的,Meta正在采取有针对性的方法来发展其在该领域的定位,以吸引广告业务,加快努力提高Reels广告格式的视频货币化。此外,Reels的社交关系让Meta能够创造更有效、更有针对性的广告,这应该会让公司在这种新形式下拥有优势。

Reels是一个更大的社交平台的一部分,这是Meta相对于其同行的竞争优势的来源。此外,该公司正在大量投资于人工智能项目,在未来一两年内,这些项目可能会促进其收入增长,并为广告商带来更高的回报。管理层继续将Reels货币化视为多年的旅程,但广告负载预计将在2022年下半年至2023年回升,成为Feed和Stories收入的补充。

3.IDFA/ATT挑战与解决方案

广告商标识符(IDFA)是苹果公司分配给用户设备的随机设备标识符。用户通过IDFA被跟踪和识别,而不会透露个人信息。广告主然后使用这个标识符来收集相关信息,以便向用户提供个性化的广告。

去年,苹果在IOS 14.5中引入了一个新的App Tracking Transparency (ATT)框架,该框架允许用户控制他们是否想要与第三方应用共享数据。根据AppsFlyer所做的一项研究,62%的iPhone用户选择不与广告商分享他们的信息。由于用户数据是运行在线广告活动的核心,隐私变化对Facebook产生了重大影响。今年2月,Meta的首席财务官表示,由于ATT框架的变化,该公司预计将损失超过100亿美元的销售收入。

 

04

Meta将如何应对苹果隐私变化

虽然IDFA/ATT的实施继续给Meta的广告业务带来不利影响,但该公司正在积极投资其他技术,以改善其广告解决方案,并帮助缓解影响,从长远来看,也可以进一步差异化Meta的产品。

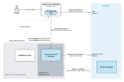
近期,Meta正在与广告主紧密合作,整合Conversion API,这是一个后idfa隐私安全工具,用于广告主跟踪与营销活动相关的洞察。作为更广泛的转换API推出工作的一部分,该公司提到他们最近推出了转换API网关。这个用户友好的平台使得smb更容易、更快地集成解决方案。

Meta的Conversion API Gateway允许用户数据具有更大的私密性,就像一个自我配置的服务器在运营者的云环境中配置网关一样。运营人员通过服务器到服务器的Meta连接获得属性数据。由于通信是通过云端完成的,而不是直接与Meta(第三方)进行的,因此它满足了苹果的隐私要求。

简而言之,Meta巧妙地调整了其架构,使市场营销人员能够获得属性数据。虽然中小型企业和营销人员可能需要一些时间来实现新的转换API网关,但我仍然相信Meta的核心广告细分市场将会复苏并变得更加强大。

最后但并非最不重要的是,Meta正在开发转换模型,以帮助营销人员在不使用转换数据的情况下更好地理解广告的有效性。从中期来看,转向更多的现场转换也可以减少广告商对转换数据的依赖,并减少Meta受到idfa相关影响的风险。此外,该公司还指出,它在点击消息广告方面经历了有意义的增长,而商店广告的增长也有助于这一努力。最后,从长远来看,Meta的AI/ML能力投资可以让公司在使用更少数据的情况下更有效地投放广告。

 

05

可控的风险

宏观:高通胀环境和即将到来的衰退会削弱电子商务和消费者支出预算。Meta的绝大部分收入来自广告,它的广告业务可能会受到更大的影响,而不仅仅是把广告业务撤出俄罗斯。尽管Meta与美国通货膨胀率周期性地高度相关,但平均关系仍然相对较弱。然而,自2012年该公司首次公开募股(IPO)以来,我们看到美国的通胀率处于历史低位,这样的比较就显得微不足道了。毫无疑问,在经济衰退期间,企业的广告支出预算会收紧,因此广告收入会减少,但收益会受到多大影响还有待观察。据《福布斯》报道,2008年的金融危机导致广告支出下降了13%,但不太可能出现类似大衰退的低迷。尽管如此,经验证据表明,市场可能已经在META中计入了经济衰退的情景。

竞争:TikTok仍然是Meta股票的最大风险,它是社交媒体应用dau的领导者。然而,考虑到TikTok面临的监管风险,以及与Meta在改进idfa后广告衡量方面的进展相比,它的参与度放缓,我相信Meta可以抵御包括TikTok在内的竞争。

 

06

股市市盈率处于历史低点

当前的宏观经济环境和Meta遭遇的不利因素,包括2021年第四季度dau的负增长、iOS隐私变化,都让该公司的股票遭受了严重打击,截至目前下跌了约50%,而纳斯达克指数则下跌了近23%。然而,尽管经济放缓,管理层的前瞻指引仍然强劲,我相信下行风险已基本反映在价格中。

该股目前的市盈率约为13倍,明显低于该股27.9倍的五年平均水平。同样,当前8.0的价格/现金流表明,与Meta五年的平均价格/现金流18.4相比,该公司的股票已经非常便宜。因此,过去五年,Meta的市盈率处于历史低位,而收益却一直在增长。在目前的水平上,该股提供了一个有吸引力的估值,同时提供了一个合理的安全边际。

07

结语

Meta在转向和利用新趋势方面有着良好的记录,通过其强大的网络效应和不断提高的用户粘性指标,能够很好地应对这场风暴。此外,meta是最能经受住经济增长下滑时期的公司之一;它拥有稳健的资产负债表、充足的现金流、稳定的盈利增长历史和健全的资本配置策略,仍然是我在经济低迷时期的首选之一。

 

 

 

 

风险及免责提示:以上内容仅代表作者的个人立场和观点,不代表华盛的任何立场,华盛亦无法证实上述内容的真实性、准确性和原创性。投资者在做出任何投资决定前,应结合自身情况,考虑投资产品的风险。必要时,请咨询专业投资顾问的意见。华盛不提供任何投资建议,对此亦不做任何承诺和保证。